Aquesta aplicació és una rèplica del joc Galaga, consistent en destruir asteroides o naus enemigues; segons el mode de joc triat.
L'aplicació consta de tres pantalles. La primera és la que permet seleccionar el mode de joc desitjat i es mostra a continuació.

El programa és el següent:

La segona pantalla, que correspon al mode de supervivència, es mostra a continuació.

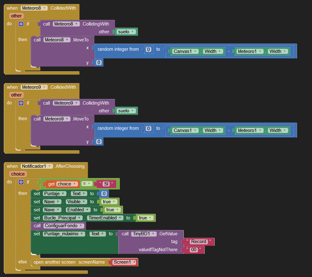
El programa és el següent:











La tercera pantalla, que correspon al mode u contra u, es mostra a continuació.

El programa és el següent:











Aquesta obra d'Oriol Boix està llicenciada sota una llicència no importada Reconeixement-NoComercial-SenseObraDerivada 3.0.